许可证(License)更新¶
最后更新:2022-05-19
1. 许可证说明¶
IDP4中的许可证用于对账户数量的管控。具体说明如下:
账户数量: 已有账户(包括界面添加的,API添加的与Excel导入的)总和。
不包括已删除的账户,离职的账户或未激活的账户数量。
试用期许可证有效期30天(从首次安装日期开始计算),试用期账户数量限制最多100个。
2. 界面展示¶
1.在IT管理员登录后的页面底部展示。

2.在’机构及组’与’账户管理’界面上展示。


3.若是试用期则展示内容有所区别,如下图:

3. 如何配置¶
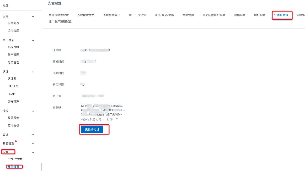
以IT管理员或有’安全设置’权限的分级管理员登录IDP4,依次进入:设置->安全设置->许可证管理。如下图:

可查看到当前部署环境的许可证信息。其中’机器码’有多行表示部署的服务器节点有多个(即集群部署环境)。
点击’更新许可证’可进入更新的界面,如下图:

每一个机器码表示一个部署节点的许可证,一般集群部署时提供的许可证限制条件是一样的。 依次输入各个节点的许可证内容后,点击提交按钮即可实时更新许可证限制。
注意:新的许可证会立即更新覆盖旧的许可证,请谨慎操作。
4. 常见QA¶
4.1. 许可证内容如何获取到?¶
一般在安装后运维同学会根据商务合同签发正式的许可证内容并进行更新,客户一般无感知。
若在其他情况下发现许可证不可用或服务不能正常使用时,请联系交付工程师或项目经理进行处理。
4.2. 新部署的环境许可证有什么注意的?¶
新部署的环境即为试用期,许可证使用有效期仅30天,且账户数量限制最多100个。
试用期的配置界面提示如下图:

4.3. 超出许可证限制后会系统如何提示?¶
当超出许可证限制后,系统表现有以下几点:
不能再添加新账户或导入,系统会提示超过许可证限制。
IT管理员登录后系统会直接跳转到’许可证管理’界面,其他功能不可用。
若超出许可证最后期限后,服务将不能正常启动。
4.4. 试用期间的许可证会影响各项功能吗?¶
不影响各项功能正常使用,只是限制了时间与账户数量。
4.5. 如何升级已有的许可证数量限制?¶
对于当前可用的许可证,根据实际需要(如增加账户数量),可联系交付团队或项目经理, 根据新的商务合同提供新的许可证,并按照‘如何配置’进行更新即可完成升级。